I'm a machine learning researcher specializing in deep learning architecture design. I use this site to show some of the previous projects I've worked on.
Jan
16

DeepSeek-V3: Diagrammed

1 min read
Nov
21

Diagrams Explained (Quickly)

5 min read
Sep
03

What's so Hard About Representing Deep Learning Models?

3 min read
Sep
03

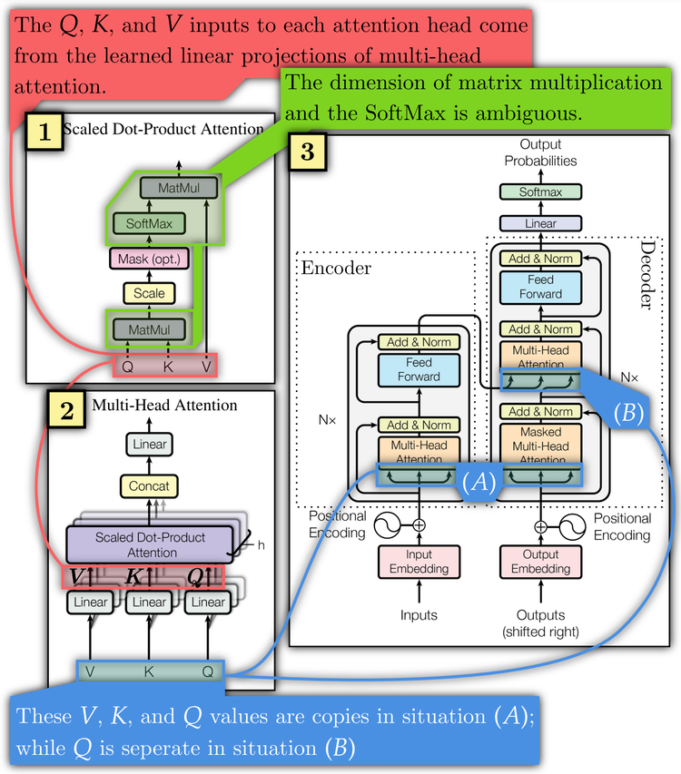
Case Study: Shortfalls of Attention is All You Need

3 min read
Mar
30

Preprints for Applied Category Theory Conference 2024

1 min read